如何用 Claude Skill 帮你一句话做深度调研并自动画图?
在 AI 时代,「知道怎么画图」已经不重要了,「知道该画什么图」以及「提出一个好问题」才是核心竞争力。
缘起
元旦假期我在家里翻手机相册,偶然看到了去年差不多这个时候,去的廊坊「只有红楼梦・戏剧幻城」。
这是我在戏剧幻城的《床》剧场被当成幸运观众(一群演员拿我当初生婴儿一般戏耍)时拍摄下来的照片。
那两天的旅行非常值得回味。谈起《红楼梦》,虽然我读过不止一遍,但里面那些人物之间的关系,我总是记不太清楚,于是就打算做一张人物关系图出来。
我希望以矢量图的方式输出成 PDF,图片较小,而且可以无损缩放。人物很多,你懂的。
这个活要在以前,基本上是先把人物关系确定,然后用绘图软件来制作。但是现在有了 AI,我想要的不再是那种「我喂给它数据,它帮我排版」的半自动化工具。因为那还得我去整理数据,多累啊。
我希望只给它一个模糊的指令(比如「去查查红楼梦人物关系」),它自己去联网搜索、自己去交叉验证、自己梳理逻辑,最后直接甩给我一张专业级的 PDF 矢量图。
众所周知,王老师是个懒人。因为太懒,所以我就造了这么个轮子 —— 一个叫做 research-to-diagram 的 Claude Skill。
演示
这东西到底有多省事儿?咱们直接看效果。当我把这个 Skill 制作好后,我在 Claude Code 只敲了一行自然语言指令:
深度调查《红楼梦》里人物之间的关系,然后做个结构图 PDF
注意,我没有给它任何名单,也没有告诉它谁是谁的儿子,谁和谁是恋爱关系。
然后,我就揣着手,看着屏幕上的 AI 开始「疯狂干活」。
它先是启动了 WebSearch,第一轮搜「红楼梦金陵十二钗名单」;紧接着第二轮搜「宁国府荣国府谱系」;它发现贾母娘家是史侯,又去搜「四大家族联姻关系」……
这还没完,它搜集完信息后,开始像个老学究一样整理:谁和谁是夫妻(实线),谁和谁是政治联姻(虚线),谁是核心人物(标红)。
大概过了三分钟,它提示我搞定了,生成了一个 PDF。
打开一看,我乐了。
宁荣二府分得清清楚楚,四大家族各占一个版块(Cluster),宝玉、黛玉、宝钗的三角关系一目了然,连贾雨村这种边缘人物都安排得明明白白。最关键的是,它是矢量图,放大十倍都不糊。
你看,以前要折腾几个小时的事儿,现在站起来倒杯水的功夫就齐活了。
我把这个图发布了出去,这是网友的评价。
除了红楼梦,我又试了试「春秋战国七雄关系」。
你看,合纵连横的局势、关键战役的时间点,它全给我画出来了,还贴心地用不同颜色区分了秦国和六国。
你看这就是构建 Claude Skill 的好处。把重复的认知劳动卸载给 AI,咱们只负责提问和欣赏。
上手
看到这儿,我相信肯定有「苦画图久矣」的同学已经手痒了:「王老师,别光馋我,快说这东西怎么装。」
别急,我做的这个 Claude Skill 完全开源免费,但我得手把手教你避开几个坑。
首先,这工具的画图引擎是 Graphviz。这是个老牌的神器,没有它实际去勾画,AI 也就是个只会空谈的理论家。
如果你用的是 Mac,打开终端(Terminal),输入这行命令,让它先把地基打好:
ounter(line
ounter(line
ounter(line
brew install graphviz
要是你是 Linux 用户,就用 apt-get install graphviz。
当然了,这些指令你也不用亲自去执行。你如果已经开启了 Claude Code,直接告诉它:
安装 graphviz
就可以了。
搞定了引擎,咱们来安装这个 Skill。最简单的办法,直接把我的仓库克隆到你的 Claude Skills 目录里。在终端里执行这几句就行:
ounter(line
ounter(line
ounter(line
ounter(line
ounter(line
cd ~/.claude/skills
git clone https://github.com/wshuyi/research-to-diagram.git
或者你也可以在 Claude Code 里告诉它:我需要你执行这几句代码,然后贴给它代码。
没错,目前所有的终端命令,你全都不需要再自己掌握它该如何运行,以及中间报错该如何处理了。反正有 Claude Code 这个高级的参谋,它都能够帮你一一搞定。
装好之后,怎么用呢?
不需要什么复杂的配置,在 Claude Code 里,只要你的指令里包含「深度调查」、「研究…… 并生成图谱」或者「画…… 关系图」这些关键词,它就会自动触发。
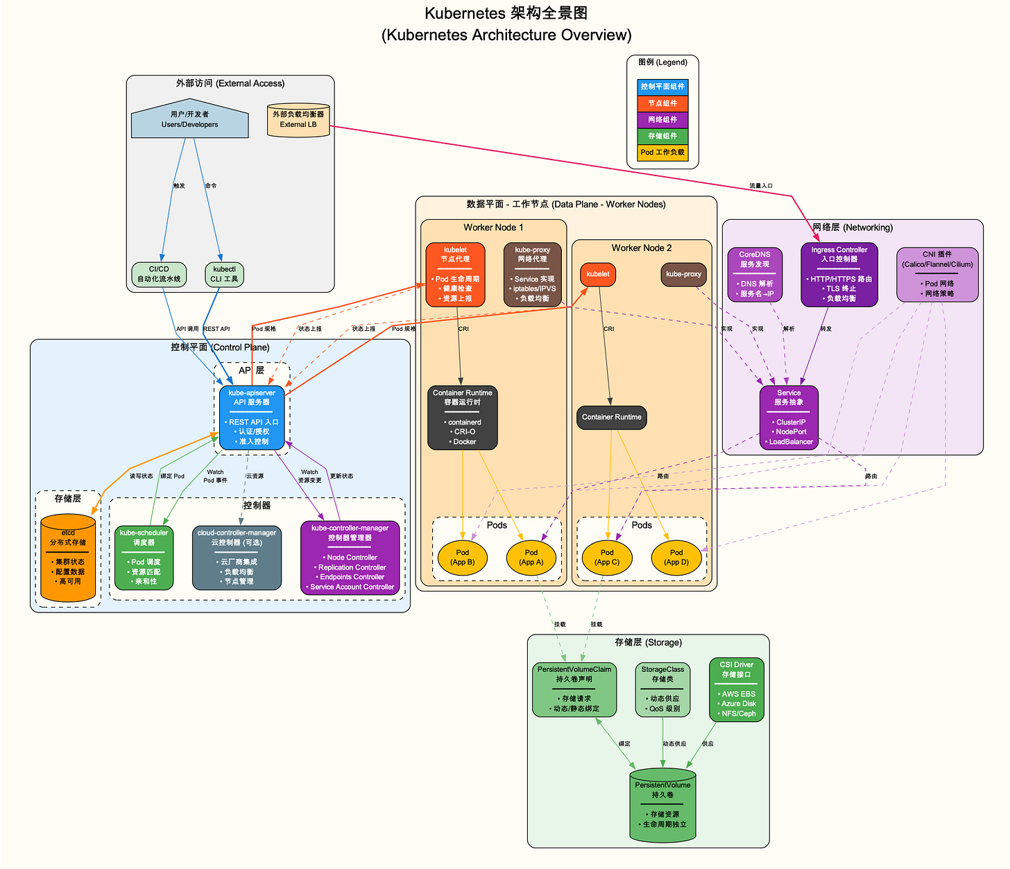
比如,你想搞懂 Kubernetes 的架构,直接说:
研究 Kubernetes 架构并生成技术架构图
它就会自动切换到「技术架构图模板」,把各种节点画得有模有样。
记住,一定要让它「研究」。如果你只说「画个图」,它可能就偷懒直接给你画个简单的;你让它「深度调查」,它才会去联网挖掘那些甚至连你都不知道的细节。
拆解
很多同学觉得 Claude Skill 神奇,像是变魔术。但其实,没有魔法,只有逻辑。
咱们把这个黑盒子拆开,看看它是怎么思考的。
这个 Skill 的核心逻辑,其实就是模拟了一个严谨的研究员的工作流,我把它设计成了「五步走」:
第一步是「轰炸式调研」。它不会只搜一次,而是分层搜。先搜背景(比如「春秋战国时间线」),再搜实体(「战国七雄是哪几个」),最后搜关系(「合纵连横是谁发起的」)。这就像咱们写论文做文献综述一样,得先有米,才能下锅。
第二步是「结构化翻译」。搜回来的一堆网页文本,AI 得把它们嚼碎了,提取出实体(Entity)和关系(Relation)。比如看到「贾政是贾母的次子」,它就提取出 贾母 -> 贾政 [label="次子"]。
第三步是「视觉转译」。这是最见功底的地方。我给它预设了几套视觉语法。比如,人物关系图用 rankdir=TB(从上到下)布局,家族用 subgraph cluster 包起来;而历史时间线则用 rankdir=LR(从左到右)。
Skill 文档设置里特意叮嘱它:核心人物要用红色(#ff6347),普通人物用淡蓝(#e8f4f8),这样图谱才有层次感,不会像一盘散沙。
第四步,才是调用 Graphviz (或类似工具)生成 PDF。
你看,把经验翻译成代码,AI 就能帮你把这套方法论执行一万次,而且不知疲倦。
模型
看到这里,我知道你可能已经跃跃欲试,但是又觉得王老师颇有些「何不食肉糜」的味道。因为 Claude Code 订阅每个月最少也需要 20 美元。对你的心理账户来说,这个价格可能确实高了一些。
没关系,我们来安装和使用这个 Claude Skill,模型不一定非得选 Claude 4.5 opus,咱们可以选用国产的同类模型。
就在上个月,好几家国产 AI 企业的模型已经在 AI 编程领域达到了国际一线水平。其中,尤其以智谱 GLM-4.7 和 MiniMax M2.1 最具代表性。
其中智谱 GLM 搞了一个 跨年的编程计划优惠活动。
订阅一个季度的 Lite 方案,用我的邀请链接还能减 10%,只需要花费不到 50 块钱,平均每个月只需 10 几块钱。
我自己购买的是 Pro 方案,要贵一些。毕竟我平时上课、科研,用量较大。
如果你轻度使用的话,用不着采用 Pro 这个级别的订阅。智谱 Lite 给的额度已经够用。
订阅完成后你需要新建一个 API Key。按照导航操作就行。
之后,你可以在 ~/.claude 这个文件夹下面建立一个 settings-glm.json 文件。
我这里打码的是我自己的 API key(因为隐私关系不能透露)。其他的你照着填就行。
然后启动的时候,你执行这一条指令就可以:
ounter(line
ounter(line
ounter(line
claude --dangerously-skip-permissions --settings ~/.claude/settings-glm.json
此时你会发现,默认的模型已经切换到了智谱 GLM-4.7。
下面你就可以用每个月十几块钱的优惠价格,畅玩 Claude Code 了。
小结
做这个工具,我不仅是为了省那几个小时的画图时间。
更重要的是,我想通过这个技能的演示告诉你:在 AI 时代,「知道怎么画图」已经不重要了,「知道该画什么图」以及「提出一个好问题」才是核心竞争力。
当你把搜索、整理、绘图这些繁琐的认知负荷(Cognitive Load)都卸载给工具之后,你的大脑就能腾出空来,去思考《红楼梦》里家族兴衰的深层逻辑,去分析战国七雄背后的地缘政治。
这或许,才是咱们人类更该干的事儿吧。
这个 Skill 我已经开源在 GitHub 上了,链接在这里。
你尽管免费拿去用。要是觉得好用,记得给加个 Star。要是遇到了 bug,或者有更好的想法(比如支持思维导图、流程图),欢迎提 Issue 或者 PR,咱们(结合各自的 AI Agent)一起把它打磨得更顺手。
如果你喜欢本文,别忘了点赞。
欢迎把文章转发给你的朋友,或者在社交媒体上分享。
如果你想看更多的内容,欢迎付费订阅本专栏。每个月更新不少于3篇会员专享文章。目前价格优惠。

















